登入
  • 收費
  • 支持

  • 更改主題

Translate not found: free trial for 14 days
立即開始,稍後選擇計劃。

Translate not found: no credit card required no obligation no risk
團隊3
69.90
免費
每月
  • 10 參與者
  • 10 Translate not found: projects3
  • 10 Translate not found: gb Translate not found: per_team
  • Translate not found: roles_and_chats
  • Translate not found: ai-services
  • Translate not found: integra
Translate not found: free trial for 14 days
立即開始,稍後選擇計劃。
Translate not found: no credit card required no obligation no risk
團隊3
69.90
免費
每月
  • 10 參與者
  • 10 Translate not found: projects3
  • 10 Translate not found: gb
  • Translate not found: roles_and_chats
  • Translate not found: ai-services
  • Translate not found: integra
Translate not found: ai_
客戶關係管理
Translate not found: services_for_business

全心投入工作 Translate not found: together

Translate not found: projects_people_knowledge_and_much_more_a_platform_that_makes_things_easier

開始
產品

Translate not found: set_up_your_workspace 工作空間

Translate not found: from_workflow_tools_to_connections_and_beyond_theres_much_more_to_explore

甘特圖

Translate not found: the_gantt_chart_clearly_shows_the_project_plan

Translate not found: interactive_online_whiteboard_for_teamwork_

看板

Translate not found: visualize_the_workflow

待辦事項清單

Translate not found: all_tasks_are_in_front_of_your_eyes_add

日曆

Translate not found: projects_tasks_and_events_in_one_overview

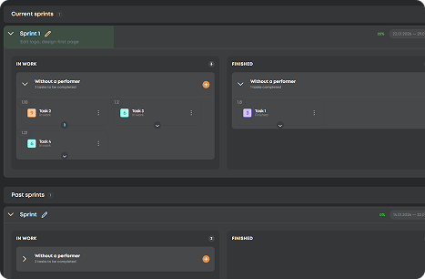
Translate not found: sprints

Translate not found: flexible_planning_without_progress_in_real_time

客戶關係管理

Translate not found: set_up_a_crm_structur

  • 精確計劃 甘特圖
    Translate not found: schedule_adjust_and_track_relations_to_ensure_that_projects_stay_on_time_
  • 組織工作
    Translate not found: structure_projects_monitor_progress_and_keep_everything_under_control
  • Translate not found: visualize_workflows 看板
    Translate not found: flexible_boards_where_tasks_flow_priorities_stand_out_and_progress_stays_visible
  • 捕捉每一個任務 待辦清單
    從快速筆記到重大目標,每個任務都集中在一個地方並得以完成
  • 專注於時間 日曆
    計劃、安排和協調截止日期和會議,以保持一切同步
  • Translate not found: focus_on_tasks Translate not found: sprints
    Translate not found: keep_the_team_focused_more_r_speed
  • Translate not found: work_anywhere 客戶關係管理
    Translate not found: one_space_to_post_projects_connect_with_talent_and_build_results_together
  • 精確計劃

    甘特圖

    Translate not found: schedule_adjust_and_track_relations_to_ensure_that_projects_stay_on_time_
    Translate not found: learn_more
  • 組織工作

    Translate not found: structure_projects_monitor_progress_and_keep_everything_under_control
    Translate not found: learn_more
  • Translate not found: visualize_workflows

    看板

    Translate not found: flexible_boards_where_tasks_flow_priorities_stand_out_and_progress_stays_visible
    Translate not found: learn_more
  • 捕捉每一個任務

    待辦事項清單

    從快速筆記到重大目標,每個任務都集中在一個地方並得以完成
    Translate not found: learn_more
  • 專注於時間

    日曆

    計劃、安排和協調截止日期和會議,以保持一切同步
    Translate not found: learn_more
  • Translate not found: focus_on_tasks

    Translate not found: sprints

    Translate not found: flexible_planning_without_progress_in_real_time
    Translate not found: learn_more
  • Translate not found: work_anywhere

    客戶關係管理

    Translate not found: one_space_to_post_projects_connect_with_talent_and_build_results_together
    Translate not found: learn_more

Translate not found: unite_projects_teams_and_talents_on_platform_built_for_successful_work_all_the_gears_of_your_projects_spinning_in_one_place_together

試試看
  • 看板
  • 甘特圖
  • Translate not found: sprints
  • Translate not found: documents
  • 表格
  • 日曆
  • 報告
  • Translate not found: wikis
  • 客戶關係管理
  • Translate not found: ai_
好處

Translate not found: your_command_center_for_effective_work Translate not found: effective_work

Translate not found: workspace_full_of_smart_moves_turn_small_sparks_into_big_projects

一體化項目引擎

Translate not found: plan_track_and_adjust_projects_without_switching_apps_ensuring_smoother_workflows
立即註冊
效能

Translate not found: all_your_projects_under_one_roof

從計劃到招聘
免費開始
Translate not found: chat_share_files_and_coordinate_across_teams_keep_all_discussions_files_and_updates_in_one_place

Translate not found: hire_smart_work_smooth

Translate not found: instantly_find_and_assign_tasks_to_skilled_freelancers_ensuring_projects_move_forward_efficiently_while_maintaining_quality
Translate not found: plan1
Translate not found: track
Translate not found: deliver
FAQ

Translate not found: got_questions我哋幫到你

Translate not found: our_mission_is_to_make_work_effortless_and_that_includes_guidance_for_closer_look_at_every_detail_check_out_our_full_faq_section_read_more_answers_
ZIO同其他有咩唔同?
Translate not found: zio_is_a_single_platform_combined_crm
Translate not found: who_is_zio_built_for__individuals_teams_or_companies
Translate not found: zio_is_designed_for_teams_and_entrepreneurs
ZIO 幾錢?
Translate not found: zio_offers_8_personalized_pricing_plans_for_different_types_of_teams_from_19__to_495___choose_your_perfect_fit_learn_more_about_it_in_tariffs___tab Translate not found: tariffs_
我可以免費使用ZIO嗎?
好的!如果你不需要在ZIO工作区与团队合作,就不必购买任何东西,但如果你需要——首先尝试我们的免费计划,然后根据你的需求随时升级。
Translate not found: how_do_for_business
Translate not found: just_create_crm_will_work
ZIO 有哪些付款選項?
Translate not found: zio_offers_secure_online_payments_with_multiple_options_you_can_pay_in_usd_or_rub_depending_on_your_preferences_and_all_transactions_are_processed_safely_within_the_platform
在 ZIO 上管理项目和付款是否安全?
絕對可以!ZIO 使用行業標準的安全措施來保護你的數據和交易,讓你可以專注於工作而無需擔心。